Router merupakan
perangkat yang berada pada layer 3 osi (network) yang bertugas sebagai pengatur
pengalamatan ip (addressing) dan pengarah route (routing).
Mikrotik merupakan
salah satu router yang banyak digunakan saat ini. Router dengan banyak
kemampuan yang hanya di simpan dalam satu perangkat RouterBoard saja. Berbeda dengan
router cisco yang beberapa fitur harus didapatkan di perangkat yang terpisah.
Mikrotik menjadi
router yang banyak dipakai karena dalam hal konfigurasinyapun cukup simple dan
mudah dipahami. Dengan konfigurasi yang benar router mikrotik akan
mengahasilkan proses routing yang sangat berguna dalam dunia jaringan.
Tapi, seringkali terjadi
kasus error pada mikrotik seperti settingan hilang sendiri( reset ulang) ketika
mati lampu, atau ada tangan-tangan jahil yang merubah rule/perintah yang ada
pada router mikrotik. Untuk mengatasi hal tersebut, ada beberapa cara dalam
mengamankan hasil konfigurasi yang telah kita buat.
1. Backup
Backup
merupakan salah satu cara kita untuk menyimpan cadangan seluruh
konfigurasi yang telah kita lakukan pada router mikrotik. File backup akan
mendapatkan format .backup. file backup tidak bisa kita baca menggunakan
aplikasi notepad atau sejenisnya, file tersebut hanya bisa dibaca oleh router
mikrotik yang versi ros mikrotiknya sama.
Cara
backup konfigurasi mikrotik cukup mudah masuk menu “File“ pada winbox kemudian
pilih “Backup”.
kalian juga bisa menyimpan file backup tersebut di
pc/flashdisk kalian dengan cara di copy-paste atau langsung tarik ke direktori
hardisk pc kalian.
sewaktu-waktu router kalian error dan hilang semua konfigurasinya kalian
tinggal masuk menu “File” pilih file backup yang sebelumnya kalian buat
kemudian tekan “Restore”
2. Export
Export
hampir sama dengan Backup yang membedakanya adalah file export dengan format
.rsc bisa kita buka menggunakan aplikasi notepad atau aplikasi pengolah kata
lainya. File rsc berisi perintah konfigurasi mikrotik yang bisa kita langsung
copy-paste di terminal. File export selain menyimpan seluruh konfigurasi
mikrotik file export juga bisa menyimpan konfigurasi berdasarkan menu tertentu.
contoh kita kan menyimpan seluru konfigurasi pada mikrotik. Caranya masuk
Terminal kemudian ketikan “ export file=nama_file “ file tersebut akan langsung
tersimpan di menu “File” dengan format .rsc
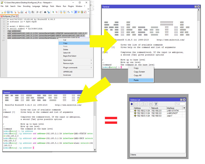
bagaimana cara export konfigurasi berdasarkan menu yang di pilih ? kita coba
dengan menyimpan konfigurasi pada menu Ip address. Caranya buka terminal dan
ketikan perintah “ ip address export file=Konfigurasi_IP “ dan otomatis akan
tersimpan di menu “File”.
Ketika kita coba buka file konfigurasi_IP
menggunakan notepad akan ada konfigurasi pembuatan ip address dari router
tersebut.
Kemudian
untuk mengembalikn konfgurasi dari file .rsc jika terjadi error pada router kita?
kita bisa menggunakan 2 langkah
·
Menggunakan terminal dengan printah “
import file-name=Nama_File.rsc”
·
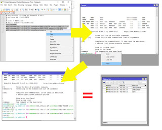
Copy perintah yang terdapat pada file
rsc yang telah dibuka menggunakan notepad, kemudian paste kan di terminal
mikrotik.
Kesimpulanya backup,
import, dan export bisa kita sesuaikan dengan kebutuhan kita. File backup tidak
bisa digunakan di router dengan versi ROS dan type yang berbeda. Sedangkan file
hasil export bisa kita gunakan di mikrotik yang berbeda dengan cara meng-copy
dan paste di terminal. Dan import kita gunakan untuk memanggil dan langsung
menkeksekusi file tersebut.
Baca Juga : Manajemen User MikroTik Untuk Mengamankan Router


Aku dikasih 50 soal aku pengen banting bantal
semangat kak belajarnya…